종속성 그래프 만드는 방법은 무엇입니까 ?
Ⅰ. 의존성 그래프의 개념
종속성 다이어그램(dependency graph) 은 시스템의 다양한 구성 요소 또는 모듈 간의 종속성을 나타내는 데 사용되는 다이어그램입니다. 이러한 종속성은 직접적이거나 간접적일 수 있으며 시스템 구성 요소가 서로 어떻게 연관되고 상호 작용하는지를 보여줍니다. 종속성 그래프를 통해 개발자는 어떤 구성 요소가 다른 구성 요소에 의존하는지, 이러한 종속성이 시스템의 전체 구조와 동작에 어떤 영향을 미치는지 시각적으로 확인할 수 있습니다.

Ⅱ. 의존성 그래프의 분류
종속성 그래프는 다양한 분류와 다양한 분야에서 사용됩니다. 주요 카테고리는 다음과 같습니다:
1. UML의 종속성 다이어그램
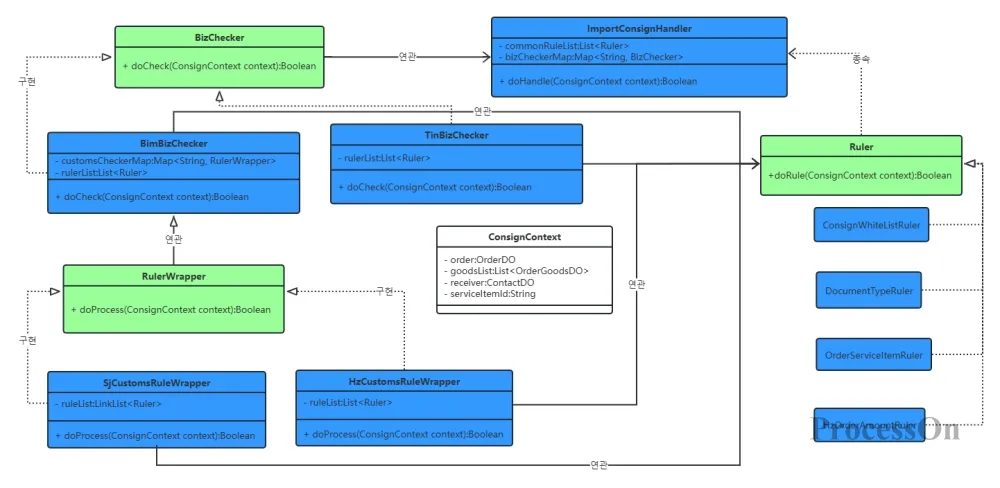
UML(Unified Modeling Language)에서 종속성 다이어그램은 클래스와 인터페이스 간의 종속성을 나타내는 데 사용됩니다. 이 종속성은 일반적으로 다음과 같은 특징을 갖습니다.
단방향성: 종속 관계는 단방향입니다. 즉, 한 클래스가 다른 클래스의 정의 또는 구현에 종속됨을 나타냅니다.
우발성과 일시적 성격: 종속 관계는 일반적으로 우발적이고 일시적입니다. 즉, 한 클래스의 변경 사항이 다른 클래스에 영향을 미칠 수 있지만 이 관계는 장기적으로 안정적이지 않습니다.
약한 관계: 종속 관계는 연관 관계보다 약한 관계입니다.
UML에서 종속성은 일반적으로 종속 클래스를 가리키는 점선 화살표로 표시됩니다.

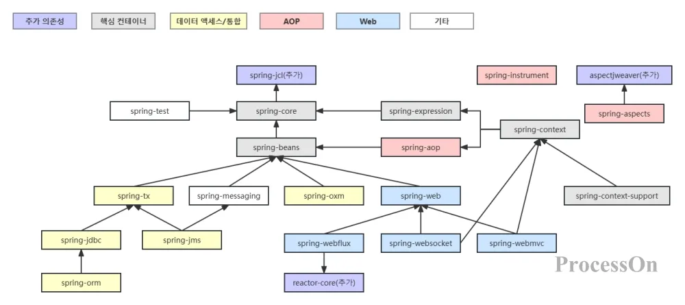
2. 소프트웨어 개발 및 시스템 설계 의 종속성 그래프
소프트웨어 개발 및 시스템 설계 분야에서 종속성 다이어그램은 데이터 종속성을 나타내고 프로그램의 변수, 함수 또는 명령문 간의 종속성을 제어하는 데 자주 사용됩니다. 이 종속성 그래프는 컴파일러가 코드 최적화, 데이터 흐름 분석, 제어 흐름 분석 등을 수행하는 데 도움이 됩니다.
데이터 종속성 다이어그램: 변수 간의 데이터 흐름 관계를 나타내는 데 사용됩니다. 즉, 한 변수의 값은 다른 변수의 값에 따라 달라집니다. 이 종속성은 컴파일러가 데이터 흐름 분석을 수행하여 변수의 올바른 사용을 보장하는 데 도움이 됩니다.
제어 종속성 그래프: 명령문 간의 제어 관계를 나타내는 데 사용됩니다. 즉, 한 명령문의 실행은 다른 명령문의 실행 결과에 따라 달라집니다. 이 종속성은 컴파일러가 제어 흐름 분석을 수행하여 프로그램 실행 효율성을 최적화하는 데 도움이 됩니다.


시스템 종속성 다이어그램 : 시스템 종속성 다이어그램은 프로그램 종속성 다이어그램을 기반으로 전체 시스템을 통합한 다이어그램입니다. 시스템 종속성 다이어그램은 시스템의 함수 호출 관계, 데이터 흐름 관계 및 제어 관계를 분석하여 시스템의 전체 구조와 동작을 이해하는 데 도움이 됩니다.

3. 프로젝트 관리 도메인의 종속성 그래프
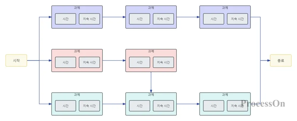
PERT 다이어그램 (Program Evaluation and Review Technique)은 종속성 다이어그램으로 간주할 수 있습니다. 특히 복잡한 프로젝트의 계획 및 시간 관리에 적합한 프로젝트 관리 도구입니다. 이는 네트워크 다이어그램을 사용하여 프로젝트의 작업 및 활동 순서를 나타내며 프로젝트 관리자가 중요한 경로, 즉 프로젝트를 완료하는 데 필요한 최단 시간 경로를 식별하는 데 도움이 됩니다.

PERT 다이어그램에 대해 더 자세히 알고 싶다면 PERT 차트 초보자 가이드 - 정의, 자습서, 예 기사로 이동하여 볼 수 있습니다.
Ⅲ. 의존성 그래프 그리기를 위한 권장 도구
종속성 그래프를 그리는 데는 다양한 도구가 있으며 편리한 도구를 선택하는 것이 매우 중요합니다. 일반적인 것에는 Visio, Lucidchart , ProcessOn 등이 포함됩니다. 사용자는 필요에 따라 적절한 종속성 다이어그램 메이커를 선택할 수 있습니다. 여기에서는 주로 ProcessOn을 사용하여 종속성 그래프를 만드는 방법을 설명합니다 . ProcessOn은 종속성 다이어그램, 순서도, UML 다이어그램, 네트워크 토폴로지 다이어그램 등과 같은 전문적인 그래픽 그리기를 지원하는 전문 온라인 드로잉 메이커입니다 . 이 사이트에는 그래픽을 빠르게 생성할 수 있는 수만 개의 템플릿이 포함되어 있으며 다른 사람들과의 공동 편집을 지원합니다.
IV. 의존성 그래프를 만드는 방법
1. ProcessOn 공식 웹사이트를 열고 개인 파일 페이지에 들어간 후 New를 클릭하여 흐름도를 생성합니다 .
2. 제작자 왼쪽에 있는 그래픽 라이브러리의 그래픽을 캔버스로 드래그하여 시스템의 구성 요소나 모듈을 나타내는 노드를 만듭니다 . 일반적으로 직사각형을 삽입하고 해당 내용을 편집하기 위해 두 번 클릭하여 노드를 나타냅니다 . 그래프에서 "+"를 클릭하면 그래프 간의 연결이 생성됩니다. 연결 선은 구성 요소 간의 종속성을 나타냅니다.

3. 그래픽을 선택하면 상단 도구 모음에서 텍스트 스타일 및 연결 스타일 설정을 지원하며 글꼴, 글꼴 크기, 색상, 테두리 스타일 등을 수정할 수 있습니다. 연결선을 선택하면 상단 툴바에서 연결선을 점선으로 설정할 수 있습니다.

종속성 다이어그램 을 그리고 사용할 때의 몇 가지 모범 사례 제안은 다음과 같습니다 .
종속성 그래프를 단순화하고 필요한 구성 요소와 종속성만 포함하세요. 이렇게 하면 가독성이 향상되고 오해가 줄어듭니다.
종속성 다이어그램 이 다양한 팀과 프로젝트에서 일관되고 이해 가능 하도록 합니다 .
정기적으로 업데이트: 시스템이 성장하고 변경됨에 따라 종속성 그래프를 업데이트하여 최신 종속성을 반영하세요.
검증 및 테스트: 도면이 완성된 후 정확성과 신뢰성을 보장하기 위해 도구 또는 수동 방법을 사용하여 종속성 그래프를 검증하고 테스트합니다.
복잡한 소프트웨어 개발 프로젝트부터 프로젝트 관리 분야에 이르기까지 종속성 다이어그램은 요소 간의 상호 종속성을 직관적인 방식으로 드러내므로 의사 결정자는 크고 복잡한 문제에 직면할 때 문제를 해결하기 위한 중요한 경로를 찾을 수 있습니다 . 명확한 개념과 예제 , 그리기 튜토리얼 등을 통해 의존성 그래프 에 대해 더 깊이 이해하게 되리라 믿습니다 . 이 기사가 실제 작업에 종속성 그래프를 적용하는 데 유용한 참조와 지침을 제공 할 수 있기를 바랍니다.